日期:2016-05-13 点击: 关键词:思科ACI与WAN整合
在思科ACI和WAN整合的架构中,思科的Nexus 7000 系列交换机和ASR系列路由器(ASR9000 and ASR 1000)部署在WAN的边界,用来连接不同site的ACI数据中心或者是客户远程的Branch。它们可以是客户网络中现有的设备,客户可以通过采用思科ACI和 WAN的整合实现业务的快速转型。
图(1)是现有的方式,通过在ACI Border Leaf上做二层或者三层的切换实现ACI和外界网络的互通互联。传统的SDN解决方案目前都是采用这个模型。这种方法的弊端是由于缺乏自动化,客户增减租户会导致在边界设备上的配置的复杂性,同时由于VLAN空间有限,这种方式在scaling上也有一定的局限性。

思科通过采用MP-BGP EVPN,结合OpFlex的技术,使得客户现在可以实现完整的数据中心的自动化,包括在WAN和DCI路由器上的自动化切换。

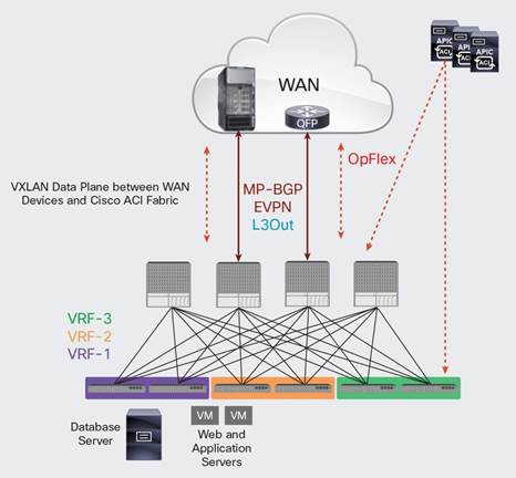
新的方案如图2所示主要采用了以下三个功能:
1.在ACI Spine交换机和WAN和DCI路由器之间有MP-BGP的控制平面,通过这个控制平面通告租户,主机,网段的信息。
2. 在ACI Spine交换机和WAN和DCI路由器之间有OpFlex的控制平面,OpFlex可以自动完成 路由器上面向ACI的所有相关部署。网络管理员只需要在APIC的控制器上配上一个对于3层外部的策略,APIC控制器就可以将所有相关的配置推送给Spine交换机,Spine交换机上运行着OpFlex的代理,他会把相关配置推送给WAN和DCI设备。
3. VxLAN作为数据转发层的封装,根据BGP学习到的转发表项,连通ACI和WAN。

这个方案通过开放的协议,提供了数据中心和外部广域网域之间的三层互通,解决当今的数据中心的普遍挑战,运维简单而且扩展性很强。
来源:互联网